合作机构:阿里云 / 腾讯云 / 亚马逊云 / DreamHost / NameSilo / INWX / GODADDY / 百度统计
无论是 iOS 还是 Android 开发,前端架构模式都是应用程序开发中最常用的模式之一。开发人员引入这些模式是为了克服早期模式的局限性。那么,它们有什么不同呢?又解决了什么问题呢?

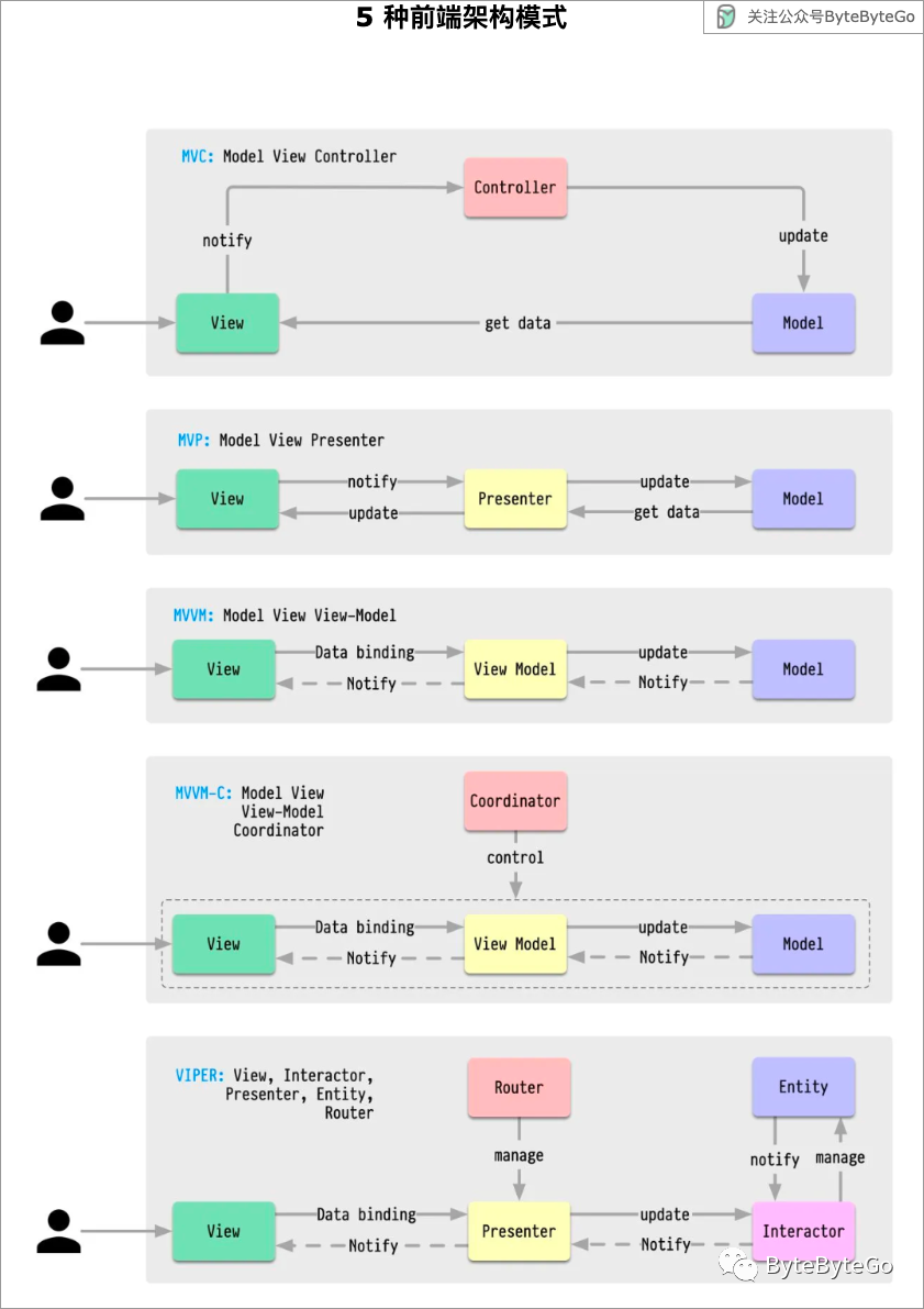
MVC 是最古老的模式,可追溯到近 50 年前。
MVC 模式的发明大大降低了前端数据和事件的管理难度。
MVC 模式的局限性在于所有事件都在 Controller 中处理,使得其比较臃肿。并且 View 和 Controller 的绑定过于紧密,不利于代码复用。
在 MVP 模式中,View 和 Model 不能直接通信,必须通过 Presenter 来更新数据。这样,View 和 Model 就解耦了,可以作为单纯的展示层而存在。
MVP 模式由于需要做大量的数据同步工作,Presenter 也会和 View 绑定过于紧密。
MVVM 由微软提出,用 ViewModel 的概念接管了 Presenter 的数据同步工作,这样省去了很多在 Presenter 里面的模版代码,架构和代码逻辑更加清晰。
虽然 MVVM 省去了数据绑定的模版代码,但其在架构分层上只是用 ViewModel 取代了 Presenter,所以在实现时还是会有大量逻辑的堆砌,这常常被称为“垃圾抽屉”。并且 ViewModel 通常也不能在多个 View 间重用。这时我们可以加入一个 Coordinator 来协调 ViewModel 之间的跳转,来提高其复用性。
VIPER 架构并不是基于 MVC 的改进,它是全新的架构模式,也是架构职责划分最明确的。然而其复杂度也是最大的,不适合较小规模的项目。
总体看来,每种模式都需要处理以下 3 个问题:
各个模式根据具体需求采用了不同的分层和解耦。我们需要根据需求来选取合适的架构模式。
TOP