合作机构:阿里云 / 腾讯云 / 亚马逊云 / DreamHost / NameSilo / INWX / GODADDY / 百度统计
说起机场高速公路,大家都经常通过它往返于机场,也经常遇到堵车。实际上有的城市就会修第二机场高速,这时候相当于去机场的高速行车道拓宽了,堵车现象从而得到缓解,即使其中一条高速公路堵车,提前获知的司机也可以走另外一条高速公路。网络中也有类似多条机场高速公路的方式——链路聚合。今天文档君就来讲讲链路聚合。

链路聚合(Link Aggregation)是指将具有相同传输介质类型、相同传输速率的物理链路段“捆绑”在一起,在逻辑上看起来好像是一条链路。链路聚合又称中继(Trunking),它允许交换机之间或交换机和服务器之间的对等的物理链路同时成倍地增加带宽。
链路聚合模式分为静态聚合和动态聚合。
静态聚合也称静态Trunk(On模式),用户需要手工配置聚合组号和端口成员,将多个物理端口直接加入聚合组,形成一个逻辑端口。
静态聚合不运行LACP协议,由于无法检测到链路对端端口的状态,如果对端端口down,但只要本端端口up,仍然会往这个对端端口转发流量,可能会造成部分业务中断。
图片
动态聚合运行基于IEEE802.3 ad的LACP协议。LACP(Link Aggregation Control Protocol)即链路聚合控制协议,是IEEE 802.3ad描述的标准协议。
LACP是一种实现链路动态汇聚的协议,简单的说,将多个物理端口动态聚合到Trunk组,以提高带宽和冗余性的协议。
LACP允许交换机之间通过报文进行协商,以确定哪些物理链路可以捆绑在一起,并设置相应的参数,如优先级、活动状态等。当多个物理链路捆绑成一个逻辑链路后,它们将共享相同的IP地址和MAC地址,从而形成一个逻辑上的高速通道。
图片
1.LACP动态模式聚合组建立过程
LACP通过LACPDU(链路聚合控制协议数据单元 Link Aggregation Control Protocol Data Unit )与对端交互信息。开启某端口的LACP协议后,LACPDU报文中包含设备的系统优先级、MAC地址、接口优先级、接口号和操作Key等信息,对端接收到这些信息后,将这些信息与其它端口所保存的信息比较以选择能够汇聚的端口,双方对端口加入或退出某个动态聚合组达成一致,确定承担业务流量的链路。
LACP工作模式可分为主动模式和被动模式。
若动态聚合组成员端口LACP工作模式为被动模式,且对端也是,则两端都不发送LACPDU。若双方任意一端LACP的工作模式为主动模式,则成员端口间LACPDU可以交互。
LACP超时模式包括长超时和短超时。
默认LACP的超时时间模式为长超时,即发送周期为30秒发送一个LACP协议报文,且超过90秒未收到对端LACP协议报文即判定协商失败。
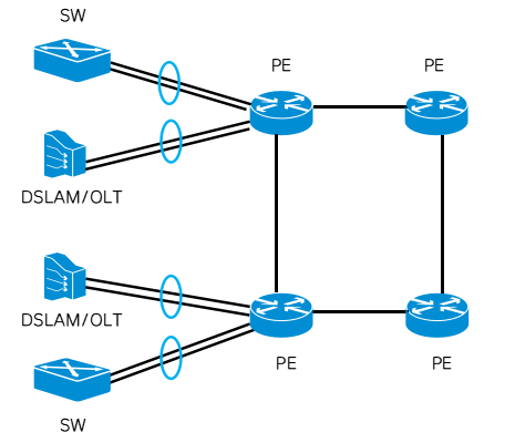
随着固网业务包括家宽,IPTV等流量增加,OLT的接入带宽压力逐步增大,通过链路聚合可以实现快速和便利的宽带成倍增加。另外园区网络接入流量增加也存在一样迅速增长情况,链路聚合也大量应用于园区网络交换机连接上。
图片
随着5G业务比如数据,高清视频业务的迅猛增长,移动承载网络对大带宽和高可靠性的要求也明显提高,实际上链路聚合技术大量的部署在移动回传IPRAN网络,既实现10GE/100GE链路带宽扩容,还保证链路冗余,实现高可靠性的业务保障。
图片
BRAS是固网业务认证鉴权的核心设备,无论是接入用户流量增加,还是链路安全可靠性保障,都有非常高的要求。链路聚合在BRAS网络的部署,具备带宽扩容的灵活性,可以随着接入用户流量增加,增加链路聚合组成员,从而动态调整链路聚合链路的带宽;同时通过链路聚合跨板捆绑,保障了每个单板数以万计的用户的可靠性。
图片
数据中心比如5G电信云网络,对于移动业务来说是最核心和关键的网络,链路聚合的大量应用,保证了移动业务在数据中心的带宽扩容,链路可靠性,同时链路聚合的负荷分担可以有效利用链路组的各个成员链路,保证了效率。
图片
TOP